Produkte & Dienstleistungen / SimVA IMS
-
Sie entwickeln Steuerungssoftware für Maschinen und Anlagen? Sie wollen Ihre
Inbetriebnahmezeiten senken und Ihre Engineering-Prozesskette verbessern?SimVA IMS ist ein Engineering Tool, das Ihnen genau
die Unterstützung gibt, die Sie brauchen! -

Unser Ansatz
Qualitätssicherung der Engineering-Ergebnisse vor der Inbetriebnahme durch SimVA IMS Simulation
Einfachste Erstellung des Simulationsmodells
Integration mit STEP 7, PLCSIM und Visio
Investitions- und Zukunftssicherheit durch .NET-Technologie / Windows XP
Eigenschaften
Steuerungstechnische Simulation von Maschinen und Anlagen
Steuerung der simulierten Maschine durch Ihr zu testendes SPS-Programm
Simulierte SPS durch PLCSIM
Weitere Simulationsobjekte in den Kategorien: Bewegung, Sensoren, Leuchten, Schalter, Taster, Stufenschalter, Analogwerte, Logik und Speicher, Zeiten, Flanken, Relais, Anzeigen, ...
Verbindung der Simulationsobjekte zu einem Simulationsmodell durch graphische Verbinder oder symbolische Zuordnungen
Interaktives Bedienen und Beobachten der SPS und aller Simulationsobjekte
Projektorientierte Oberfläche mit gewohnten Elementen (Menüs, TreeViews, Drag & Drop, etc.)
Ihr simuliertes Bedienpult erlaubt neben dem Test des SPS-Programms auch Bediener-Trainings oder die Unterstützung im Presales-Bereich
Hier folgt eine kurze Präsentation der Vorgehensweise mit SimVA IMS:
3 / 6

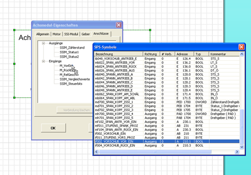
Verbinden Sie die Anschlüsse des Simulationsobjekts mit Ihren SPS-Symbolen
Info über SimVA IMS
® Alle benutzten Produktbezeichnungen unterliegen markenrechtlichem Schutz ihrer jeweiligen Eigentümer, auch wenn dies nicht ausdrücklich kenntlich gemacht wurde.


